Comment gérer les versions de projets et de bibliothèques

La fonctionnalité Gestion centrale de projet du logiciel PcVue vous permet de gérer de manière centralisée les versions de projets et de bibliothèques du logiciel PcVue. Elle est conçue pour vous aider à gérer les versions successives de votre projet et de vos bibliothèques dans le cadre de la politique de cycle de vie de votre projet. Elle inclut des outils pour le concepteur du projet et facilite le déploiement.

La Gestion centrale de projet est à conçue à l'origine et principalement utilisée pour la gestion de projets centralisée dans un système multi-postes. Mais elle peut également être utilisée pour des projets mono-poste ou un projet à plusieurs postes dont les projets ne sont pas identiques. Dans tous les cas, elle n'est pas conçue pour l'ingénierie concurrente. Lors de la mise à jour d'une version, le projet local ou les bibliothèques sont copiés dans le répertoire central et remplace l'existant dans son ensemble.

La Gestion centrale de projets n'est ni un logiciel de contrôle de révision, ni un outil de gestion de code source (SCM). Elle n'est pas conçue pour garder une trace des changements atomiques effectués d'une version à l'autre dans votre projet PcVue, elle ne compresse pas et ne fonctionne pas en différentiel pour économiser de l'espace de stockage. Pour plus d'informations sur l'utilisation de PKZIP25 à cet effet, consultez la rubrique Sauvegarde et Restauration des Projets et des Bibliothèques.

En utilisant la Gestion centrale de projet, vous pouvez :

  • Spécifier où centraliser le stockage des projets pour le déploiement.

  • Sauvegarder le projet local dans le dossier central, en tant que nouvelle version ou en tant que mise-à-jour d'une version existante.

  • Sur un poste, sélectionner une version différente du projet local à partir de la liste des projets stockés dans le répertoire central, charger et lancer PcVue avec cette version.

  • Gérer l'état des versions d'un projet dans le répertoire central pour contrôler quelle version doit être utilisée sur les postes en production.

  • Faire de même avec les bibliothèques partagées et communes.

Vous pouvez gérer plusieurs projets dans un même répertoire central de projets. Cependant, depuis un poste particulier, vous ne verrez que les versions du projet courant chargé sur ce poste.

La création, la mise à jour et la gestion des versions se déroulent dans votre environnement de développement et de test, généralement sur un poste d'ingénierie exécutant PcVue. La gestion centrale de projet vous aide à appliquer une politique de gestion et de versionning de projet, y compris l'identification et le suivi de :

  • Versions en phase de développement ou de test.

  • Version au stade de la validation, avant le déploiement en production.

  • Version de référence en production.

  • Historique des versions opérationnelles, celles qui ont un jour été utilisées comme référence en production.

Le processus de la gestion centrale de projet est le suivant : FerméVoir l'image

La machine d'état de la Gestion centrale de projet

La numérotation des versions suit les systèmes de versionning de logiciel largement acceptés en utilisant trois chiffres connus sous le nom de Majeur (une version majeure), Mineur (une version mineure) et numéro de Révision (une révision par rapport à une version majeure/mineure). Par exemple 1.0.0. Les chiffres majeur et mineur peuvent être définis en fonction du référentiel de gestion de version utilisé. Le numéro de révision commence à zéro et est incrémenté automatiquement chaque fois qu'une nouvelle version d'une version Majeur/Mineur particulière est créée. Si vous utilisez une version majeure/mineure existante, le numéro de révision est mis à jour automatiquement, en prenant le nombre suivant dans la série.

La Gestion centrale de projet n'impose aucune politique particulière, elle a été conçue pour que vous puissiez mettre en place un processus de développement pour votre projet PcVue , avec des règles typiques et largement acceptées.

En particulier :

  • Le numéro de version à 3 chiffres vous permet d'identifier et de suivre les changements majeurs, les changements mineurs et les révisions de la configuration.

  • Le statut vous permet d'identifier si une version est en phase de développement ou de tests unitaires (DEV), en phase de validation (PREREF), en production (REF) ou si elle a un jour été la référence (OPE).

  • De plus, vous pouvez associer des tags aux versions. Les tags vous permettent de contourner le cycle de vie proposé avec les états prédéfinis si votre contexte nécessite un flux de travail plus simple. Par exemple, si tout ce dont vous avez besoin est d'identifier une version pour la production et une autre pour le développeur, vous pouvez ignorer le concept d'état, et simplement utiliser les tags Dev et Prod.

Lors de l'utilisation de la Gestion centrale de projet, il est essentiel de s'assurer de la synchronisation des horloges systèmes sur toutes les machines hôtes impliquées.

Configuration des paramètres généraux

Après la création d'un projet, ou si vous voulez commencer à utiliser la Gestion centrale de projet avec un projet existant, les paramètres suivants doivent être définis :

  1. Allez dans Configuration puis Projet et sélectionnez Versions. Lorsque vous sélectionnez celle-ci pour la première fois, une boîte de dialogue s'affiche vous indiquant que le répertoire central n'est pas encore configuré. Cliquer sur OK pour ouvrir la boîte de dialogue Gestion centrale de projet.

    La Gestion centrale de projet est également disponible sous forme d'Action standard dans la boîte de dialogue de configuration des touches de fonction, bien qu'elle ne soit pas par défaut affectée à une touche de fonction.

  2. Cliquez sur Paramètres généraux dans le volet de gauche de la boîte de dialogue de Gestion centrale de projet et cochez Autoriser la gestion centrale de projet.

  3. Dans le champ Répertoire de versions centrales, sélectionnez le dossier où les versions du projet et des bibliothèques seront stockées. Vous pouvez saisir le nom directement ou le sélectionner à partir de la boîte de dialogue standard de Windows affichée grâce au bouton Parcourir adjacent au champ. Le chemin d'accès au répertoire est limité à 200 caractères. FerméVoir l'image

    Paramètres généraux de la Gestion centrale du projet

    À des fins de reprise sur incident, il est essentiel que vous ajoutiez ce répertoire central dans vos procédures de sauvegarde.

  4. (Facultatif) Pour ouvrir l'accès à un emplacement réseau indisponible, cliquez sur le bouton Connecter le lecteur réseau pour obtenir l'espace disponible pour ouvrir la boîte de dialogue Connecter un lecteur réseau.

    Le dossier peut être localisé à n'importe quel endroit accessible par tous les postes. L'utilisation de la gestion des versions de projet implique la copie de nombreux fichiers, il faut donc choisir un serveur de fichiers offrant des accès rapides et suffisamment d'espace libre pour répondre aux besoins. Le dossier que vous choisissez comme répertoire central doit avoir les autorisations suivantes :

    • L'utilisateur interactif ou le compte de service exécutant PcVue doit pouvoir parcourir les dossiers, lire et copier des fichiers à partir du répertoire central.

    • De plus, l'utilisateur interactif exécutant PcVue sur les postes d'ingénierie doit pouvoir créer et supprimer des sous-dossiers, supprimer, créer, écrire et modifier des fichiers sur le répertoire central.

  5. (Facultatif) Si vous voulez autoriser la mise à jour des versions du projet en état OPE ou REF, cocher Autoriser la mise à jour d'une version avec le status OPE ou REF. Par défaut, seules les versions avec l'état DEV peuvent être mises à jour.

  6. Cliquez sur le bouton Ok. Un message apparaît dans la barre d'état indiquant que le dossier des versions est connecté.

  7. Le bouton Recharger peut être utilisé lorsque la connexion au répertoire central est perdue alors que la boîte de dialogue est ouverte. Cliquez sur le bouton Recharger une fois la connexion rétablie pour actualiser la boîte de dialogue : Liste des versions, état etc.

Sélection des dossiers et des fichiers à inclure

Il est important de sélectionner le sous-ensemble exact de bibliothèques que vous utilisez réellement dans votre projet pour éviter de copier de nombreux fichiers qui resteront inutilisés lors du déploiement ou de la mise à jour des bibliothèques d'un poste. Cela pouvant être des centaines ou des milliers de fichiers suivant la taille des bibliothèques.

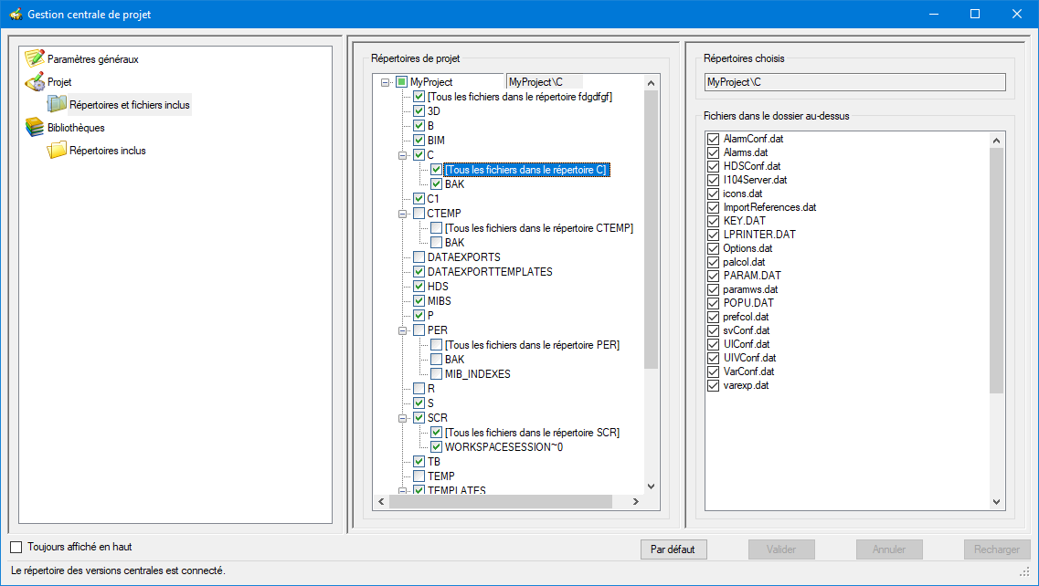
  1. Cliquez sur Répertoires et fichiers inclus sous Projet dans le volet de gauche de la boîte de dialogue de Gestion centrale de projet. Sélectionnez les répertoires et fichiers projet à inclure lors de la création ou de la mise à jour d'une version du projet.

  2. Cochez et décochez les répertoires et fichiers projet dans le volet Répertoires de projet selon vos besoins. Pour afficher les éléments contenus dans un répertoire, cliquez sur les nœuds '+' à gauche du nom du répertoire. FerméVoir l'image

    Onglet Répertoires et fichiers inclus dans la boîte de dialogue de Gestion centrale de projet

    Il est recommandé de ne pas modifier la sélection par défaut, sauf si vous avez des besoins particuliers et êtes familier avec la structure des répertoires projet. Si vous avez fait des modifications et que vous désirez revenir aux paramètres par défaut, cliquer sur le bouton Par défaut. En particulier, des recommandations fortes s'appliquent aux répertoires suivants :

    • Le répertoire \TH doit être exclu pour éviter de remplacer les données des unités d'archivage propriétaires.

    • Le répertoire \PER doit être exclu pour éviter de remplacer les données persistantes, notamment les valeurs des variables sauvegardées.

    • Le répertoire \TP est dédié au stockage des fichiers spécifiques au projet. Au moment de la conception, il est recommandé d'identifier clairement les fichiers qui devront faire partie de la gestion des versions (fichiers de configuration communs à tous les postes), et les fichiers qui ne doivent être pas être écrasés lors du chargement d'une version sur un poste. Et, sur cette base, de séparer les fichiers spécifiques au projet dans différents sous-répertoires de \TP, certains inclus dans la gestion des versions et d'autres exclus.

    Le répertoire racine du projet est le même que le répertoire racine du logiciel PcVue, sauf si une alternative a été spécifiée à l'aide de l'argument -b en ligne de commande.

  3. Ensuite, cliquez sur Répertoires inclus sous Bibliothèques dans le volet de gauche de la boîte de dialogue de Gestion centrale de projet. Sélectionnez les répertoires à inclure lors de l'enregistrement d'une version des bibliothèques.

  4. Dans le volet de droite, cocher et décocher les répertoires bibliothèques selon vos besoins. Pour les bibliothèques personnalisées, vous ne pouvez sélectionner/désélectionner qu'une bibliothèque entière. Pour la bibliothèque commune, vous pouvez sélectionner/désélectionner chaque sous-dossier individuellement. Ce processus de sélection vous permet d'utiliser la Gestion centrale de projet pour tout ou partie de la bibliothèque commune et un sous-ensemble ou toutes les bibliothèques partagées.

    La Gestion centrale de projet tire parti d'un serveur de fichiers que vous hébergez sur votre réseau pour stocker l'historique des versions des projets et des bibliothèques.

Création et mise à jour des versions du projet et des bibliothèques

Assurez-vous que tous les fichiers sont correctement enregistrés avant de créer ou de mettre à jour une version, y compris les synoptiques et les fichiers de configuration. S'il y a un fichier non enregistré, la version nouvellement créée ou mise à jour ne correspondra pas à ce qui s'exécute localement.

  1. Cliquez sur Projet dans le volet de gauche de la boîte de dialogue de Gestion centrale de projet. Ici, vous pouvez créer une nouvelle version du projet, mettre à jour ou supprimer une version existante. Le volet de droite affiche les détails du projet local et de toutes les versions de projet stockées dans le répertoire central. Il en va de même pour les bibliothèques en cliquant sur Bibliothèques au lieu de Projet.

    La suppression d'une version est une opération irréversible qui supprime tous les fichiers correspondants dans le répertoire central et ne peut être inversée ou désactivée. Pour supprimer une version, sélectionnez-la et cliquez sur le bouton Supprimer la version puis cliquez sur Oui pour confirmer la suppression dans la boîte de dialogue de confirmation.

  2. Pour créer ou mettre à jour une version du projet, suivez l'une de ces deux étapes :

    (Créer une nouvelle version) Cliquez sur le bouton Créer une nouvelle version. La boîte de dialogue Créer une nouvelle version s'ouvre. Ici, vous pouvez choisir de nouveaux numéros de version majeure et mineure ou utiliser le numéro existant. Vous pouvez également ajouter une description pour refléter les modifications apportées par cette nouvelle version, puis cliquez sur OK pour démarrer le processus de copie. La nouvelle version est créée dans le répertoire central du projet en copiant les fichiers sélectionnés du projet local sous le numéro de version sélectionné. La nouvelle version est créée avec l'état DEV, et le numéro de version du projet local est mis à jour afin de refléter celui de la version créée. FerméVoir l'image

    Le numéro de version est également utilisé pour nommer le sous-répertoire de stockage de la version.

    Les numéros de version sont appliqués indépendamment pour les projets et bibliothèques. Par exemple, vous pouvez avoir à un moment donné les bibliothèques version 1.4.2 et version 3.0.4. Par exemple, il n'y a pas d'obligation à ce que pour un projet donné XYZ, la version 1.3 du projet et la version 1.3 des bibliothèques correspondent.

    Avant la version 12.0 du logiciel PcVue, la numérotation des versions utilisait deux chiffres. Lors de la migration, les versions existantes stockées de manière centralisée ne sont pas modifiées et conservent une version à 2 chiffres. Toute nouvelle version que vous créez aura un numéro de version à 3 chiffres (avec le chiffre de révision à 0).

    Création d'une version du projet avec la Gestion centrale du projet

    (Mettre à jour une version) Sélectionnez la version à mettre à jour et cliquez sur le bouton Mettre à jour la version. Cliquez sur Oui dans la boîte de dialogue de confirmation et la boîte de dialogue Mise à jour de version apparaît, vous permettant de sélectionner le type de mise à jour que vous souhaitez effectuer : Une mise à jour complète, une mise à jour partielle depuis une date donnée ou simplement modifier la description. Les fichiers locaux sélectionnés sont ensuite copiés dans le dossier central en remplaçant tous les fichiers existants.

    Par défaut, vous ne pouvez mettre à jour qu'une version ayant l'état DEV ou PREREF. Cependant, vous pouvez supprimer cette restriction en cochant l'option Autoriser la mise à jour d'une version avec le status OPE ou REF dans le volet Paramètres généraux.

  3. (Facultatif) Sélectionnez la version créée et cliquez sur le bouton Changer état de version pour changer l'état DEV associé par défaut à la version. Cet état détermine l'état de préparation de la version pour le déploiement. Il y a quatre états possibles à choisir pour représenter au mieux l'état d'une version :

    Vous ne pouvez pas passer directement de DEV à REF. Si vous ne souhaitez pas profiter de l'état PREREF pour l'étape de validation, vous devez d'abord changer l'état de DEV à PREREF puis vous pouvez le passer à REF.

    • Développement (DEV) : Une version qui est en cours de développement. Vous pouvez avoir plusieurs versions DEV. Vous pouvez charger, mettre à jour et supprimer une version dans cet état.

    • Pré-référence (PREREF) : Une version qui est en cours de validation avant le déploiement en production. Vous ne pouvez avoir qu'une seule version PREREF à la fois. Vous pouvez charger, mettre à jour et supprimer une version dans cet état.

    • Référence (REF) : Une version validée pour le déploiement en production et généralement utilisée sur toutes les postes runtime du système. Vous ne pouvez avoir qu'une seule version REF à la fois. Vous pouvez charger, mais vous ne pouvez pas mettre à jour une version dans cet état, sauf si vous avez autorisé de telles mises à jour dans volet des paramètres généraux.

    • Opérationnelle (OPE) : Une version qui a été utilisée comme REF dans le passé. En fonction de vos pratiques, la version OPE la plus récente peut être utilisée comme solution de repli lorsque la version REF s'avère défectueuse une fois déployée. Vous pouvez charger et supprimer, mais vous ne pouvez pas mettre à jour une version dans cet état, sauf si vous avez autorisé de telles mises à jour dans volet des paramètres généraux.

      Si vous appliquez l'état REF à une version alors qu'une version REF existe déjà, cette dernière passe en OPE.

      Si vous appliquez l'état PREREF à une version alors qu'une version PREREF existe déjà, cette dernière passe en DEV.

  4. (Facultatif) Sélectionnez la version du projet créée et cliquez sur le bouton Éditer le tag de la version pour ajouter un tag qui pourra être utilisé plus tard pour démarrer la version en utilisant la ligne de commande '-d'. Le tag ne doit pas contenir plus de 12 caractères et ne doit pas être dupliqué. La liste des caractères autorisés est [-_#$a-zA-Z0-9]. Reportez-vous à la rubrique Sélection d'une version de projet au démarrage pour plus d'informations.

    Vous pouvez cocher la case Supprimer tous les autres tags dans la boîte de dialogue Edition du tag de la version pour supprimer les tags associés à d'autres versions.

Les informations de version du projet sont enregistrées dans le fichier INFOS.DAT qui se trouve à la racine du projet. Ce fichier n'existe que pour les projets utilisant la Gestion centrale de projet et apparaît à la fois dans le projet local et dans les versions dans le stockage central du projet.

Déploiement d'une version

Le processus de sélection et de chargement d'une version différente d'un projet et/ou d'une version des bibliothèques, du stockage central vers un poste, a lieu au démarrage. Il est contrôlé par des arguments en ligne de commande que vous ajoutez aux raccourcis PcVue.

En utilisant les raccourcis appropriés, vous contrôlez que :

  • Seule une version validée est exécutée en production.

  • L'utilisateur peut choisir n'importe quelle version sur un poste d'ingénierie ou de test.

  • L'utilisateur n'exécute que la version appropriée sur les postes de validation.

Pour plus d'informations, voir Sélection d'une version de projet au démarrage. Reportez-vous au chapitre Variables systèmes pour plus d'informations sur les variables systèmes pour la Gestion centrale de projet.

Exemple de gestion des versions avec la Gestion centrale de projet

Les postes

Une application est en service depuis un certain temps, mais l'évolution des besoins entraîne le fait que sa configuration doive parfois être mise à niveau. L'architecture des postes est la suivante :

  • Deux postes serveurs, Poste 10 et Poste 11, forment une Association (hot standby), l'Association 20.

  • Trois postes clients sont connectés à l'association.

  • Un serveur de fichier (\\MyFileServer) pour le stockage centralisé du projet.

La Gestion centrale de projet est activée sur tous les postes et \\MyFileServer\CentralStore est configuré en tant que répertoire central de projets.

Le poste 11 dispose d'une licence complète (développement et run-time) et démarre avec l'argument de ligne de commande -d.

Tous les autres postes disposent d'une licence run-time et démarrent avec l'argument de ligne de commande -r.

Les versions

Les versions sont contrôlées à différentes étapes du cycle de développement.

Version Description État
1.7.0 Version définitive précédente, archivée si une restauration est nécessaire. OPE
2.1.0 Version courante utilisée sur les postes 1 à 3, mais doit être bientôt remplacée. REF
2.2.0 Récemment testée et en état PREREF durant la phase de validation. PREREF
3.0.0 En développement. DEV

Toutes les versions sont sauvegardées dans le répertoire central de projets sur le serveur de fichier. FerméVoir l'image

Schématique des versions sur les PC.
  1. Des développements et des tests sont effectués sur le poste 11. Le PC de développement peut télécharger toutes les versions dans un but de comparaison ou de test.

  2. Lorsque les tests sur une version sont terminés, elle évolue vers l'état PREREF. C'est l'état de la version 2.2.0.

  3. Les postes (postes 1 à 3) sont configurés avec l'option ligne de commande -r pour charger la version REF lorsqu'ils sont redémarrés. C'est l'état de la version 2.1.0, elle est donc automatiquement chargée au démarrage de ces postes.

  4. Lors du remplacement, la version 2.2.0 passe en état REF. La version 2.1.0 revient à l'état OPE et reste disponible en cas de nécessité de la restaurer.

  5. Lorsque les postes d'exploitation (poste 1 à poste 3) sont redémarrés, la Gestion centrale de projet télécharge automatiquement la version 2.2.0.

  6. S'il s'avère nécessaire de revenir en arrière, l'administrateur réassigne l'état REF à la version 2.1.0 et les postes sont redémarrés afin d'être chargés de nouveau en version 2.1.0. Cela suppose que les versions 2.1.0 et 2.2.0 sont interchangeables et capables de répondre aux besoins de base des utilisateurs.

  7. Dans cet exemple, les bibliothèques restent inchangées pour les versions 2.1.0 et 2.2.0 du projet. La version 1.7.0 n'est stockée que pour des raisons pratiques.

Le résultat

Après le passage en version 2.2.0, les versions de projet sont les suivantes :

Version Description État
1.7.0 Version définitive de la release précédente, archivée pour des raisons de diagnostic. OPE
2.1.0 Version précédente disponible pour retour en arrière. OPE
2.2.0 Version courante en utilisation sur les postes 1 à 3. REF
3.0.0 En développement. DEV