| Applies to:
PcVue up to version 9.0. |
||
|
|
||
| Summary:
This article describes how proprietary Archiving works and how to manage it. |
||
|
|
||
| Details:
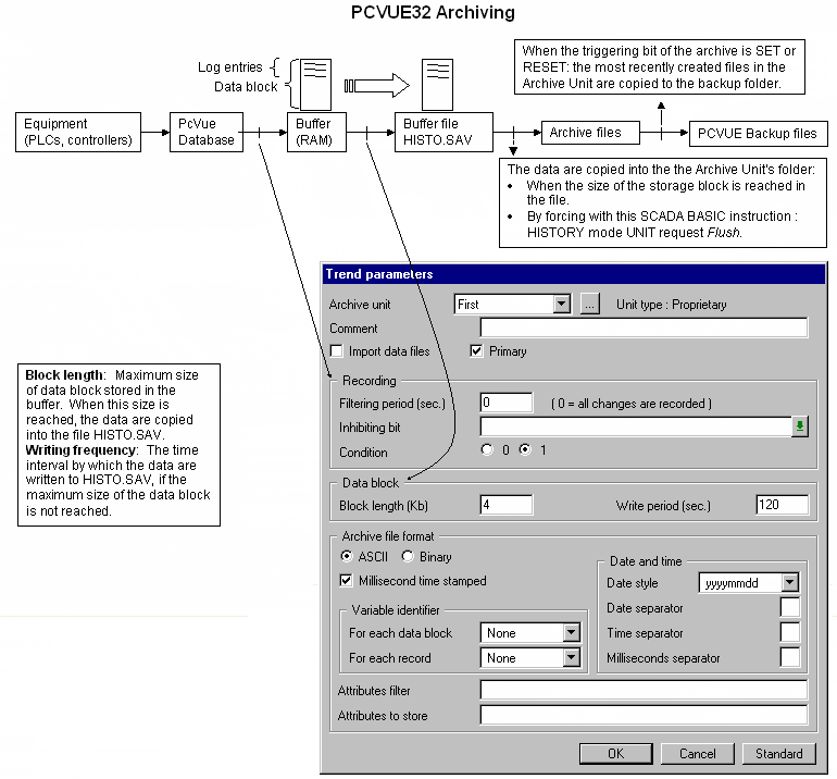
This diagram illustrates the process of proprietary archiving and relates it to the settings in the Trend Parameters dialog:
The table below provides guidance on managing archived data:
Example:
|
||
|
|
||
|
Created on: 14 Sep 2010 Last update: 13 May 2024



