| Applies to:
PcVue 12 onwards |
||
|
|
||
| Summary:
In order to get the xml property syntax, there is a simple trick you can activate. |
||
|
|
||
Details:
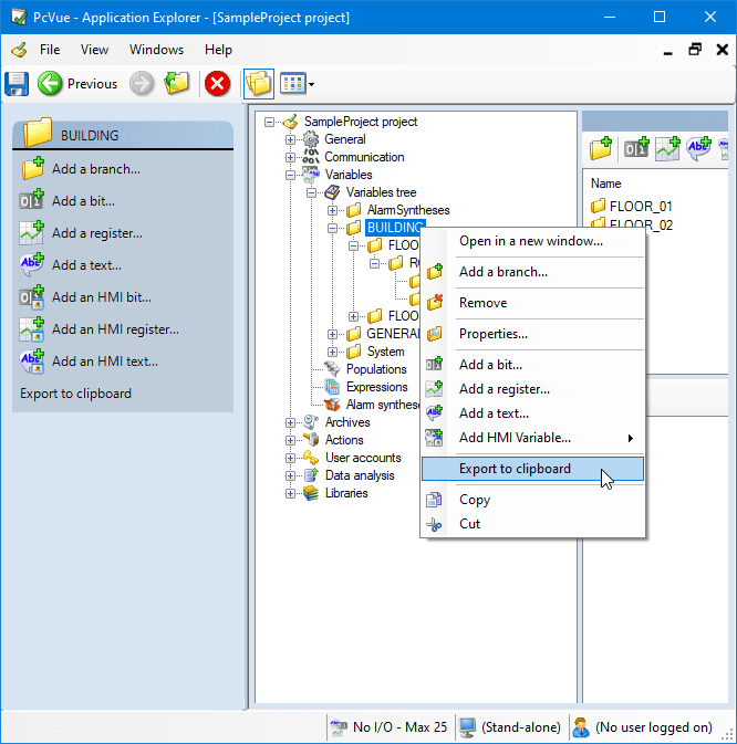
In the Application Explorer if you right click on an object (variable, branch, device, nature, …) a new option Export to clipboard appears:
You have two options:
<Collection type=”Branches” id=””>
<?xml version=”1.0″ encoding=”utf-8″?> To import such xml files into PcVue dynamically, please take a look at the online help or this article How to import an XML configuration file. |
||
|
|
||
|
|
Created on: 02 Aug 2021 Last update: 30 May 2024

